卓创源码网发布:聚谈导航系统源码Pro版 – SiteHub二次开发美化版网址导航系统|拟态风格后台管理|PHP7.4+MySQL5.6开源导航平台
卓创源码网(zhuochuangyun.cn)导航系统推荐这款聚谈导航系统源码Pro版!此系统基于SiteHub核心进行深度二次开发美化,采用PHP7.4+MySQL5.6高性能技术环境,实现网址导航、内容管理、用户投稿、自动收录等完整导航站功能,打造专业级网址导航站建设解决方案。经卓创源码网完整测试验证,系统界面美观大气,功能完善稳定,操作简便高效,是个人站长、资源分享站、行业导航站构建专业导航平台的理想选择。拟态风格设计,自动化收录机制,快速搭建专业导航站!
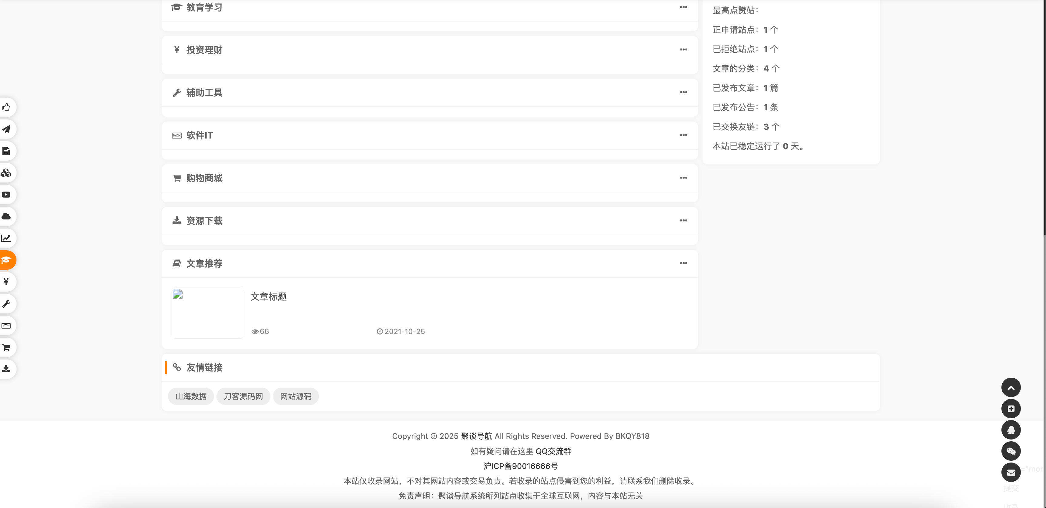
一、核心功能特色
卓创源码网前端开发团队对此款导航系统的用户体验给予高度评价:
- 智能收录:前台自主提交网址,用户可快速推荐优质网站
- 自动获取:智能抓取TDK与Icon,自动完善网站信息
- 内容管理:文章发布系统集成,内容运营更加便捷
- 拟态后台:现代化拟物化设计,管理体验流畅舒适
二、技术架构优势
此系统在技术实现上表现专业:
- PHP环境:PHP7.4高性能版本,运行效率大幅提升
- 数据库:MySQL5.6稳定版本,数据存储安全可靠
- 前端技术:响应式布局设计,多终端完美适配
- 架构优化:MVC设计模式,代码结构清晰规范
三、自动化特色功能
卓创源码网功能分析:
- TDK自动获取:智能识别页面信息,自动填充标题关键词描述
- Icon自动抓取:网站图标自动采集,导航展示更加直观
- 审核机制:后台人工审核,确保收录质量可控
- SEO优化:自动生成SEO信息,搜索引擎友好度高
四、快速部署指南
卓创源码网提供十分钟快速上线方案:
环境要求:
- Web服务器:Nginx/Apache
- PHP版本:PHP 7.4及以上(推荐)
- 数据库:MySQL 5.6及以上
- 系统:Linux/Windows
部署步骤:
- 环境准备:配置PHP7.4+MySQL5.6运行环境
- 源码上传:将程序文件上传至网站目录
- 数据库创建:创建MySQL数据库并导入SQL文件
- 配置修改:修改数据库连接配置文件
- 权限设置:设置文件目录读写权限
- 功能测试:测试网址提交、审核、收录等核心功能
- 内容初始化:添加初始分类和推荐网站
- SEO设置:配置网站标题、关键词、描述等信息
五、多场景应用方案
基于卓创源码网行业经验,此款导航系统特别适合:
- 行业垂直导航:特定行业网址大全,服务专业用户群体
- 地区门户导航:地方网站导航平台,整合区域网络资源
- 个人资源站:个人收藏夹公开,分享优质网络资源
- 网站目录站:网站收录展示平台,帮助网站推广引流
六、卓创源码网服务保障
选择卓创源码网,您将获得:
- 完整源码授权:100%开源可商用代码,支持二次开发
- 详细部署文档:从环境搭建到运营的完整指南
- 基础技术支援:环境配置问题解答支持
- 更新通知服务:后续版本优化及时推送通知
立即获取,打造专业网址导航平台!
欢迎访问卓创源码网(zhuochuangyun.cn),搜索”网址导航系统源码“或”PHP导航站源码“,下载这款专业的网址导航解决方案!卓创源码网持续为您提供高质量的网站系统与完善的技术支持服务。
运营提示:建议建立严格的网址审核机制,确保收录网站质量。定期更新收录内容,保持导航站的活跃度和实用性。
卓创源码网 – 专注分享实用网站建设解决方案,助力个人站长快速建站!



















请登录后查看评论内容